1980 z1 classic fouling plugs
- Wookie58
-
- Offline
- Moderator
-

Registered
- Posts: 5974
- Thanks: 3750
Re: 1980 z1 classic fouling plugs
18 Sep 2023 01:30
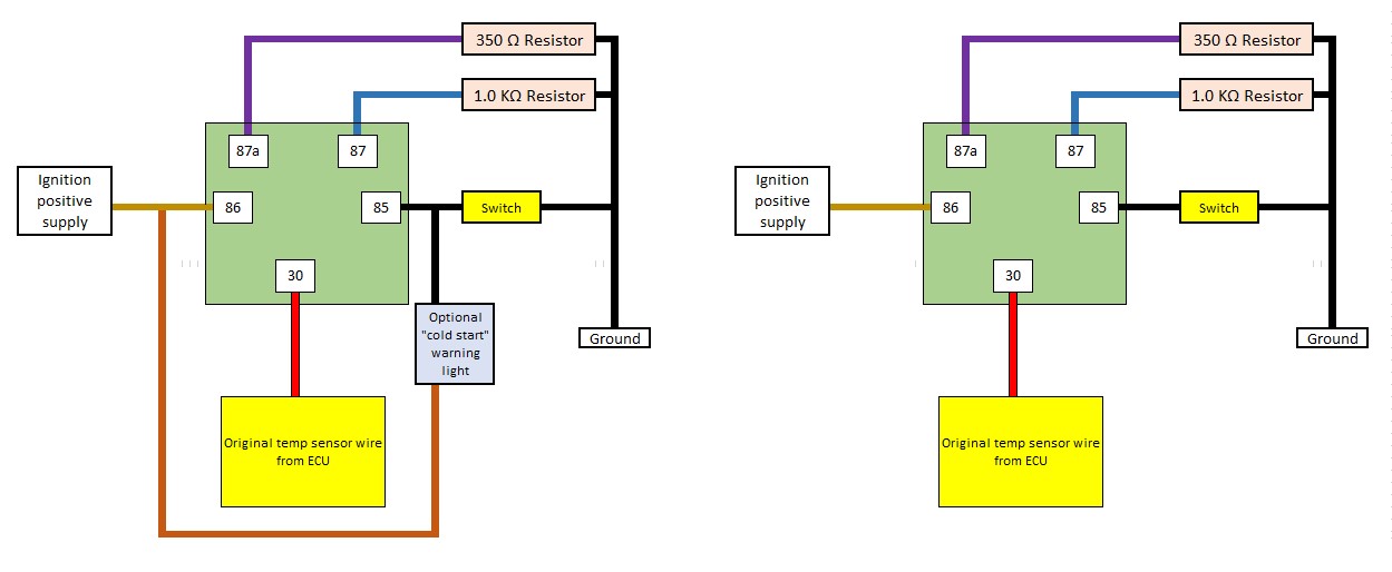
Below is the relay wiring diagram to control cold-start as discussed. Normally the 350 ohm will be in play but when the switch is activated it will move to the 1000 ohm resistor. I have included two versions, with/without optional warning light. Don't forget this is a "fix" and the underlying problem will still exist, also be careful where you locate the resistors as they may get hot (possibly not as the current flow is very small but better safe than sorry)
1982 KZ1000 Ltd
www.kzrider.com/forum/11-projects/617631...-82-begins?start=192
kzrider.com/filebase-alias?view=download...d-fault-diagnosis&ca
www.kzrider.com/forum/11-projects/617631...-82-begins?start=192
kzrider.com/filebase-alias?view=download...d-fault-diagnosis&ca
Please Log in or Create an account to join the conversation.
- Cullen
-
Topic Author
- Offline
- User
-

Registered
- Posts: 38
- Thanks: 4
Re: 1980 z1 classic fouling plugs
18 Sep 2023 17:06So I got a hold of a resistor from a coworker that works on old radios! Perfect 1/4W 1000 ohm. Had a 2 position toggle switch, wire and stake ons in the tool box. Put this together fairly easily for a quick test. Started the bike under normal circuit, coughed and black smoked. Turned off the key and flipped the switch, restarted the bike and it purred nicely, no sputtering etc… let it run for a bit and no issue.Below is the relay wiring diagram to control cold-start as discussed. Normally the 350 ohm will be in play but when the switch is activated it will move to the 1000 ohm resistor. I have included two versions, with/without optional warning light. Don't forget this is a "fix" and the underlying problem will still exist, also be careful where you locate the resistors as they may get hot (possibly not as the current flow is very small but better safe than sorry)
Curious, why do you suggest the use of a relay verses a 2 position switch? Either way I need to find a home for the device under the seat so it’s hidden out of sight and the resistor has some space around it for proper heat dissipation. I really appreciate the relay diagram, very clear to understand. Now I need to source a relay from Amazon!
Please Log in or Create an account to join the conversation.
- Wookie58
-
- Offline
- Moderator
-

Registered
- Posts: 5974
- Thanks: 3750
Re: 1980 z1 classic fouling plugs
18 Sep 2023 23:52 - 18 Sep 2023 23:53
Either a relay or a "two position switch" will do the job (current is minimal so the switch could handle the current Ok) but by using a relay (depending on where you locate it) there are a couple of benefits
- You only need to run a single wire to the switch as you can "chassis earth" the other side close to the switch
- You can reduce the additional length you are adding to the wire from the ECU through the resistor to ground so reduce potential volt drops
1982 KZ1000 Ltd
www.kzrider.com/forum/11-projects/617631...-82-begins?start=192
kzrider.com/filebase-alias?view=download...d-fault-diagnosis&ca
www.kzrider.com/forum/11-projects/617631...-82-begins?start=192
kzrider.com/filebase-alias?view=download...d-fault-diagnosis&ca
Last edit: 18 Sep 2023 23:53 by Wookie58.
Please Log in or Create an account to join the conversation.
- Cullen
-
Topic Author
- Offline
- User
-

Registered
- Posts: 38
- Thanks: 4
Re: 1980 z1 classic fouling plugs
19 Nov 2023 17:07
So I think I made an error by misreading the manual for what size of coil I needed on this bike. I saw in the manual it stated primary winding 3.2-4.8 ohm, so I bought a couple 5.0ohm coils and installed them. Still having same fouling issue, plugs are wet on cold start. Went back into the manual and I found that the section I was in was referring to the KZ1000-A2A model that had points ignition….duh…. Went to the supplement section for model KZ1000-A3A with igniter ignition and it states the primary resistance to be 1.2-1.9ohms. What are the downfalls if I leave the 5ohm ignition coils on the bike? Weaker spark? Should I try to locate the some lower ohm coils? I had tried running Non resistor champion N2C plugs but they fouled up before they even got the bike running/sputtering… went back to some ngk BR8ES plugs and at least it would start, but not run well with the excess fuel.
any thoughts on my coil size concern? I ordered some denso non resistor plugs tonight so they should be in within a few days. I am running 5k caps so I don’t really want resistor plugs too, especially if the larger resistance coil gives me even less spark… ugh…
any thoughts on my coil size concern? I ordered some denso non resistor plugs tonight so they should be in within a few days. I am running 5k caps so I don’t really want resistor plugs too, especially if the larger resistance coil gives me even less spark… ugh…
Please Log in or Create an account to join the conversation.
- Wookie58
-
- Offline
- Moderator
-

Registered
- Posts: 5974
- Thanks: 3750
Re: 1980 z1 classic fouling plugs
20 Nov 2023 00:04
If it has 2ohm coils it most likely has a "ballast resistor" to reduce the voltage, If you are running 4ohm coils you can by-pass the ballast resistor
1982 KZ1000 Ltd
www.kzrider.com/forum/11-projects/617631...-82-begins?start=192
kzrider.com/filebase-alias?view=download...d-fault-diagnosis&ca
www.kzrider.com/forum/11-projects/617631...-82-begins?start=192
kzrider.com/filebase-alias?view=download...d-fault-diagnosis&ca
The following user(s) said Thank You: slayer61
Please Log in or Create an account to join the conversation.
- Cullen
-
Topic Author
- Offline
- User
-

Registered
- Posts: 38
- Thanks: 4
Re: 1980 z1 classic fouling plugs
20 Nov 2023 16:00
So the ballast resistor measures 1.7ohm and the original coils measured 1.6 ohms. So 3.3 total resistance. My new coils are 5 ohm so like you said I can bypass the ballast resistor and still have some room. I will give it a try.
Please Log in or Create an account to join the conversation.
- Cullen
-
Topic Author
- Offline
- User
-

Registered
- Posts: 38
- Thanks: 4
Re: 1980 z1 classic fouling plugs
20 Nov 2023 18:13 - 20 Nov 2023 18:15
I looked at my video clip and ran it in slo mo, I noticed the mist varies with each squirt, here are 4 pics 2 from each pair cyl 1/2 and cyl 3/4. One squirt is heavy and one is finer. That could be the computer changing the cycle duration, many squirts are not visible into the paper towel but then you see one or 2 that are heavier. I still need to do the jar test mentioned in a prior post.
Last edit: 20 Nov 2023 18:15 by Cullen.
Please Log in or Create an account to join the conversation.
- michellehillier13
-
- Offline
- User
-

Registered
- Posts: 31
- Thanks: 9
Please Log in or Create an account to join the conversation.
- Wookie58
-
- Offline
- Moderator
-

Registered
- Posts: 5974
- Thanks: 3750
Re: 1980 z1 classic fouling plugs
23 May 2025 00:01This goes in place of the temp sensor, why are you looking at this mod ? do you have a cold start over fuelling issue ? - I still think your injectors should be your first "point of call" especially given you have found somebody that will test and clean them for a fair priceso where does this get wired in
1982 KZ1000 Ltd
www.kzrider.com/forum/11-projects/617631...-82-begins?start=192
kzrider.com/filebase-alias?view=download...d-fault-diagnosis&ca
www.kzrider.com/forum/11-projects/617631...-82-begins?start=192
kzrider.com/filebase-alias?view=download...d-fault-diagnosis&ca
Please Log in or Create an account to join the conversation.
- michellehillier13
-
- Offline
- User
-

Registered
- Posts: 31
- Thanks: 9
Re: 1980 z1 classic fouling plugs
23 May 2025 16:37 - 23 May 2025 16:45
well i have heard of this.... wasn't sure what the info was... it is running rich the plugs are black.. i did get another set of injectors.. they are used so am gonna send those out so i can keep testing the rest the bike while i wait for them to come back... my new pressure regulator came in today too
Last edit: 23 May 2025 16:45 by michellehillier13.
The following user(s) said Thank You: Wookie58
Please Log in or Create an account to join the conversation.
Moderators: Street Fighter LTD
